|
T. Andrew Yang
(yang@grove.iup.edu)
Computer Science Department
HTTP://WWW.CO103.IUP.EDU/
-
Introduction
to Web Development
-
World
Wide Web as a new computing platform
-
The
client-server model
-
The
multi-tier model
-
Sample
Web applications
-
Alternative
Web development technologies
-
Client
side development
-
Server
side development
-
Summary
-
Curriculum
Design
-
Curriculum
Design Issues
-
A
Sample Course
-
Lessons Learned
-
Specialty
Track in Enterprise Computing
References
|
Designing
and Teaching a Web Development Course
| Ø
Sample Course on Web-based
Development: COSC415 |
Ö
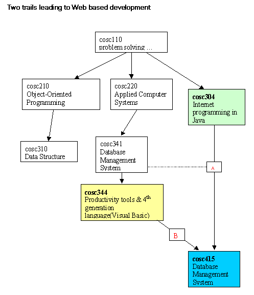
COSC415 Internet Architecture and Programming
-
Web
related courses before Fall 2000:
-
cosc201 Internet and Multimedia Applications
-
cosc304 Internet programming using Java
COSC415
was added since Fall 2000.
Ö
Prerequisite Chart

Ö
Sample course scheduling for Computer Science majors:
| 1st semester |
cosc105 (fundamental comp sci)
cosc110 (programming I)
|
| 2nd semester |
cosc220 (applied computer sys, COBOL)
cosc210 (object-oriented Prog, C++)
|
| 3rd semester |
cosc310 (data structure)
cosc304 (Java prog)
|
| 4th semester |
cosc441 (341: database management sys)
cosc415 (internet arch. & prog.)
|
| ... |
... |
|